[Spring] JPQL과 left outer join
![[Spring] JPQL과 left outer join](/assets/img/web/spring/logo.png)
JPQL을 사용해 left outer join을 수행해봅시다.
- 1. @Query getBoardWithWriter() 작성
- 2. BoardRepositoryTest testReadWithWriter() 작성
- 3. BoardRepositoryTest testReadWithWriter() 테스트 결과
- 4. 연관관계가 없을 때의 처리
- 5. @Query getBoardWithReply() 작성
- 6. BoardRepositoryTest testGetWithReply() 작성
- 7. BoardRepositoryTest testGetWithReply() 테스트 결과
- 8. @Query getBoardWithReplyCount() 작성
- 9. BoardRepositoryTest testWithReplyCount() 작성
- 10. BoardRepositoryTest testWithReplyCount() 테스트 결과
- 11. @Query getBoardByBno() 작성
- 12. BoardRepositoryTest testRead2() 작성
- 13. BoardRepositoryTest testRead2() 테스트 결과
리스트 화면에서 게시글의 정보와 작성자의 정보, 그리고 댓글의 수를 함께 가져올 때 하나의 엔티티만을 사용해 가져올 수는 없습니다. 그렇기 때문에 JPQL의 join을 사용해 가져오는 방법을 수행하려 합니다.
1. @Query getBoardWithWriter() 작성
Board 엔티티 클래스 내부에는 Member 엔티티 클래스 타입의 멤버 변수 writer가 존재하고 연관관계를 가집니다. 이러한 Board의 writer 변수를 이용해 조인을 수행하도록 getBoardWithWriter()를 작성합니다.
getBoardWithWriter()는 Board를 사용하지만 Member 또한 조회해야 합니다. Board와 Member는 연관관계를 맺고있기 때문에 b.writer의 형태로 작성합니다.
2. BoardRepositoryTest testReadWithWriter() 작성
작성한 getboardWitWriter()를 테스트하기 위해 testReadWithWriter()를 작성한 뒤 실행합니다.
3. BoardRepositoryTest testReadWithWriter() 테스트 결과
실행 결과를 살펴보면 지연 로딩으로 처리했지만 실행되는 커리는 조인 처리돼 한번에 board 테이블과 membe 테이블을 이용하는 것을 알 수 있습니다.
result로 가져온 arr을 살펴보면 0번 인덱스에는 Board의 정보가 담겨있고 1번 인덱스에는 Member의 정보가 담겨있는 것을 확인할 수 있습니다.
4. 연관관계가 없을 때의 처리
Board와 Member의 경우 내부적인 참조를 통해 연관관계를 가지지만 Board는 Reply를 참조하고 있지 않습니다. Board에 Reply의 개수를 출력해야 하기 때문에 join on을 사용해 작성합니다.
목록으로 가져올 Board에 속한 댓글을 조회하도록 순수한 SQL 쿼리문을 작성할 수 있고 결과는 위의 그림과 같습니다.
5. @Query getBoardWithReply() 작성
4번에서 작성한 쿼리를 JPQL로 작성한 것은 위의 그림과 같습니다.
join on을 사용해 reply의 board 데이터와 선택할 board 데이터가 같은 것만 조인되도록 작성합니다.
6. BoardRepositoryTest testGetWithReply() 작성
getBoardWithReply()를 테스트하기 위한 testGetWithReply()를 위의 그림과 같이 작성합니다.
7. BoardRepositoryTest testGetWithReply() 테스트 결과
실행 결과는 위의 그림과 같고 testReadWithWriter()의 결과와 같이 0번 인덱스에 Board의 정보가 담겨있고 1번 인덱스의 Reply의 정보가 담겨있는 것을 확인할 수 있습니다.
8. @Query getBoardWithReplyCount() 작성
list 화면의 구성 요소로
Board의 bno, writer, regDate
Member의 writer, writer_email
Reply의 ReplyCount가 필요했습니다.
Board를 기준으로 조인 관계를 작성해 조인한 뒤 GROUP BY를 통해 하나의 게시물이 한 라인이 되도록 처리하고자 합니다.
화면 출력을 위해 Pageable 타입의 매개변수를 전달받은 뒤 Page<Object[]> 타입을 리턴하는 getBoardWithReplyCount()를 위의 그림과 같이 작성합니다.
9. BoardRepositoryTest testWithReplyCount() 작성
getBoardWithReplyCount()를 테스트 하기 위한 testWithReplyCount()를 위의 그림과 같이 작성합니다.
페이지의 인덱스를 0으로 지정하고 list 화면에 10개씩 보여지도록 size를 10으로 지정한 뒤 매개변수로 넘겨줍니다.
10. BoardRepositoryTest testWithReplyCount() 테스트 결과
실행 결과를 살펴보면 Object[]타입을 가지는 Page타입의 result는 10개로 구성되어 있으며 하나의 리스트는 Board, Member, ReplyCount로 구성된 것을 알 수 있습니다.
getBoardWithReplyCount()를 통해 list 화면의 구성 요소를 모두 가져오게 된 것을 알 수 있습니다.
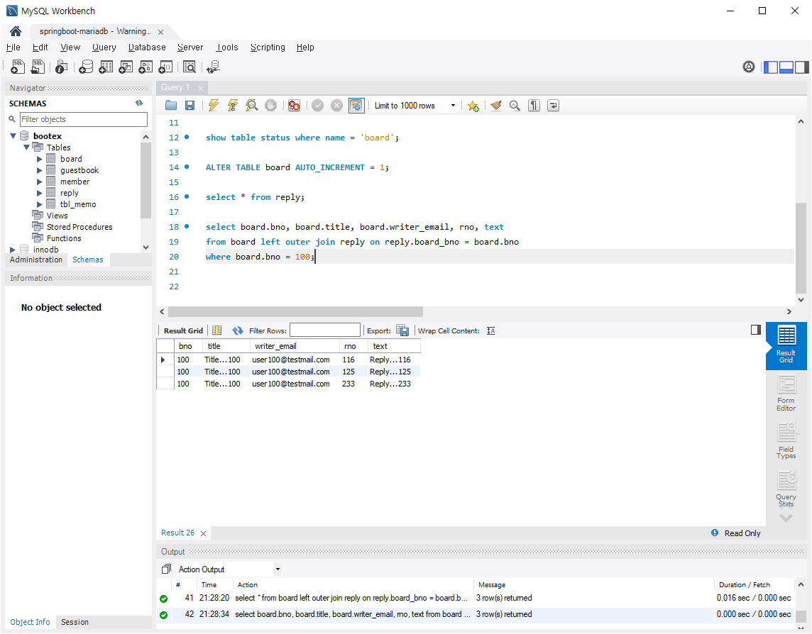
11. @Query getBoardByBno() 작성
이제 read 화면의 구성 요소를 가져오기 위한 getBoardByBno()를 작성합니다.
getBoardByBno()는 getBoardWithReplyCount()와 매개변수와 리턴타입이 다를 뿐 거의 유사합니다.
12. BoardRepositoryTest testRead2() 작성
getBoardByBno()를 테스트 하기 위한 testRead2()를 작성합니다.
배열이 아닌 Object 타입의 result에 결과를 담아온 뒤 result의 내용을 하나씩 출력하도록 작성합니다.
13. BoardRepositoryTest testRead2() 테스트 결과
실행 결과는 위의 그림과 같습니다.
getBoardByBno()를 통해 read 화면의 구성 요소를 모두 가져오게 된 것을 알 수 있습니다.